#2053

처음으로 Beyond Compare 4를 사용해 봤는데 무척 좋은 툴인 것 같습니다.
Mac에서는 Kaleidoscope를 예전부터 사용하고 있습니다. 반면에 Windows에서는 그동안 WinMerge라는 무료 툴을 사용해 오고 있었는데요 특별한 이유가 있던 건 아니고 Diff툴로서 처음으로 접했던 툴이어서 그 뒤로 그저 익숙해서 사용해 온 툴입니다.
최근 프로젝트에서 지인이 사용해보라며 제공해준 라이선스로 잠시 사용을 해보니 역시 상용 툴은 다르다는 생각을 하게 되었습니다. 좋네요. 여기저기 칭찬도 많고, 사용자 층이 두터운 느낌을 받았습니다.
프로젝트에서 주로 사용하는 것이 Eclipse이다 보니 Diff 툴도 기본으로 지원하는 녀석을 사용해 오고 있었는데 Beyond Compare를 설치했으니 기본 설정을 바꿔봤습니다. Eclipse에서는 제대로 보이지 않던 녀석들이 컬러풀(?)하게 지원되니 확인하기도 편하고 뭔가 시각적으로 만족감이 높아지는 것 같았습니다.
Eclipse 설치 방법
우선 Eclipse의 환경설정으로 들어가서 Diff 메뉴를 찾아 들어갑니다. 검색창에 diff를 입력하면 바로 보입니다.

Add 버튼으로 Eclipse와 Beyond 를 짝지어 주기 시작~

위쪽 박스 Diff program arguments에는 아래 텍스트를 입력합니다.
"${base}" "${mine}"
/lefttitle="Base ${base}"
/righttitle="Local ${mine}"
아래쪽 박스 Merge program arguments에는 다음 텍스트를 입력합니다.
"${theirs}" "${mine}" "${base}" "${merged}"
/lefttitle="Local (${mine})"
/centertitle="Base (${base})"
/righttitle="Incoming (${theirs})"/outputtitle="Merged (${merged})"

Program Path에서 프로그램의 위치도 정해주구요.

이로서 설정이 완료되었습니다. 드디어 Beyond Life~

파일 비교 기능도 우수
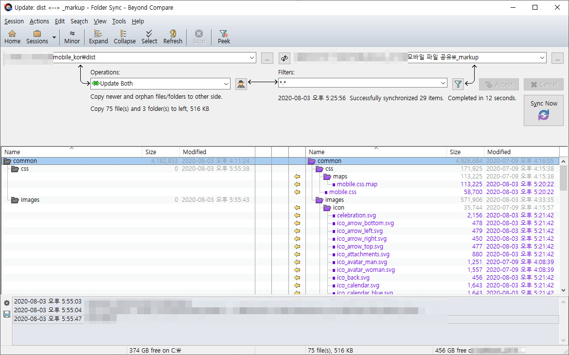
폴더 간 파일 비교도 가능해서 무척 요긴하게 사용하고 있습니다. 날짜만 다른 경우에 대한 필터도 가능하기 때문에 무척 쓸만했습니다.

한번 실행했던 과정에 대해 히스토리 기능과 자주 사용할 경우 따로 분리시키는 것도 가능합니다.

무척 요긴하게 사용하고 있습니다. 접해 본 지 이틀 정도인데 벌써 활용도가 무척 높습니다. 아직까지 사용해 본 적이 없으신 분들은 꼭 사용해 보시길 권하고 싶습니다. 사랑스러운 프로그램입니다.
https://www.scootersoftware.com/
Scooter Software: Home of Beyond Compare
FOCUSED Intelligent Comparison Compare files and folders using simple, powerful commands that focus on the differences you're interested in and ignore those you're not. Merge changes, synchronize files, and generate reports. Learn More... AGILE Access Da
www.scootersoftware.com

'program' 카테고리의 다른 글
| 블로그를 위해 들여야 할 노력 - 키워드 관리 (0) | 2020.08.12 |
|---|---|
| Python3 - 백트레이더 YahooFinanceData() 에러 (0) | 2020.08.08 |
| Python3 - SSL 문제는 Certificates.command 파일로 해결하세요 (6) | 2020.08.01 |
| 서두르세요! 디자인 210 평생 회원제 프로모션 중입니다. (0) | 2020.06.08 |
| 디자인210 착한지원금 50,000원 받기 (0) | 2020.05.09 |
댓글